Конфигурация «Конвертация данных 2.0» создавалась давно, для версии платформы 1С: Предприятие 7.7. По сей день, фирма поставляет старое прикладное решение, которое используется не только для этой версии, но и на технологической платформе 1С: Предприятие 8. Нет смысла отказываться от эффективно работающего продукта.
Своего рода визуальный конструктор «Конвертация данных 2.0» по-прежнему удобен для создания и редактирования правил конвертации данных в транспортном формате универсального обмена XML (Extensible Markup Language). Программа позволяет корректно организовать миграцию данных из одной конфигурации в другую.
В данной публикации без нагромождения теории, на наглядных примерах показывается конвертация данных в идентичных типовых конфигурациях, где база-источник и база-приемник «1С: ERPУправление Предприятием 2.0». Используемые внешние обработки MD83Exp.epf и V8Exchan.epf поставляются с релизом конфигурации «Конвертация данных 2.0», версия 2.09.1.
- Самостоятельная разработка правил или покупка готовых. Что выбрать?
- Подобрать готовый перенос данных 1С
- Краткий экскурс в теорию для знакомства с общими принципами
- Решаем конкретную задачу по переносу справочника
- Процесс создания правил конвертации
- Настраиваем правила конвертации свойств
- Создание Правил выгрузки данных
- Дальнейшая доработка правил обмена
- Подобрать готовый перенос данных 1С
Самостоятельная разработка правил или покупка готовых. Что выбрать?
В некоторых случаях вопрос о самостоятельной разработке правил просто не ставится. Когда именно?
Перечислим ситуации:
- Когда специалист 1С ненавидит конвертацию данных. Такое бывает. Бывает, что сотрудник сделает переход с помощью правил конвертации, потратит на доведение до ума правил конвертации много месяцев со сверхурочной работой и зарекается когда-либо снова самостоятельно заниматься разработкой правил конвертации данных 1С.
- Когда специалист 1С не умеет работать с Конвертацией данных
- Когда специалист 1С может и умеет работать с КД 2, но загружен другими приоритетными проектами
- Бывает, что в компании вообще нет ни штатного, ни внештатного специалиста 1С, а переход сделать надо.
Подобрать готовый перенос данных 1С
На сайте MoscowSoft можете выбрать готовый перенос данных 1С для своей задачи переноса данных. Есть три удобных способа подбора переноса:
Краткий экскурс в теорию для знакомства с общими принципами
Прежде чем приступать к основной работе, следует вспомнить об основных принципах – столпах, на которых так прочно много лет стоит конфигурация «Конвертация данных 2.0». 1С: КД 2 сама по себе не может выполнить выгрузку данных. Этим занимаются дополнительные внешние обработки, входящие в дистрибутив конфигурации. У каждой свое предназначение. Так, MD80Exp.epf (MD83Exp.epf) служит для выгрузки описания структуры ИБ в XML-файл. А обработка «Универсальный обмен данными в формате XML» V8Exchan.epf (V8Exchan83.epf) используется для выгрузки – загрузки данных из ИБ в соответствии с созданными правилами обмена. В целом же конфигурация 1С: КД 2 нужна разработчику для создания Правил обмена.
Этапы обмена
Технология «Конвертация данных 2.0» включает два этапа. В ходе первой, сложной и ответственной стадии, подготавливаются правила обмена данными. На втором этапе происходит сам обмен. Как проходит подготовка правил обмена, схематично представлено на первой картинке.
Механизм обмена данными функционирует за счет средств технологической платформы и программы КД 2.0. В перечень средств входят объекты конфигурации «План обмена». Объект конфигурации «ПланОбмена» — это состав реквизитов, табличных частей, определённые для него формы, макеты. Элементами данных плана обмена являются узлы плана обмена. Чтобы всё это обширное «хозяйство» функционировало, надо подготовить правила обмена.
Основой, благодаря которой протекает весь технологический процесс, является XML-описание структуры метаданных информационных баз «Источник» и «Приемник», участников обмена. Как уже упоминалось выше, дополнительная внешняя обработка MD80Exp.epf (MD83Exp.epf) служит для выгрузки описания структуры ИБ в XML-файл. Впоследствии созданный файл необходимо обработать с помощью обработки «Универсальный обмен данными в формате XML», то есть V8Exchan.epf (в зависимости от используемой платформы следует запускать V81Exchan.epf, V82Exchan.epf или V83Exchan.epf). Это еще один внешний инструмент, предусмотренный в пакете конфигурации «Конвертация данных 2.0». В базе КД 2.0 создаются специализированные объекты для описания метаданных. На них будут основываться правила обмена данными. Правила можно формировать как под платформу 8, так и под платформу 7.7.
Ответственный этап подготовки файла обмена XML состоит из нескольких пунктов.
- Во-первых, надо установить конфигурации источника и приемника, осуществить общую настройку правил обмена.
- Во-вторых, создать правила конвертации объектов.
- В-третьих, настроить соответствия между свойствами объектов. То есть, создать правила конвертации свойств и правила конвертации значений.
- В-четвертых, переходим к созданию правил выгрузки на основе настроенных принципов выборки объектов, которые предстоит выгружать.
- Пятое действие — настройка операций, которые необходимо провести перед загрузкой данных. В результате будут созданы правила очистки данных.
В дополнение к проделанным шагам потребуется настроить обработчики событий. В итоге всех проделанных манипуляций по подготовке файла обмена будет сгенерирован XML-файл. В нем описывается структура метаданных обменивающихся информацией Базы-Источника и Базы-Приемника.
На второй схеме иллюстрируется процесс самого обмена данными с помощью подготовленных правил конвертации.
Краткое пояснение к схеме:
- Задействована внешняя обработка V8Exchan.epf. Она использует файл с описанием правил обмена.
- XML-файл данных содержит данные, которые сформированы в базе-Источнике и выгруженные из нее обработкой в соответствии с правилами обмена. Они уже сконвертированы. Кроме них, в XML-файле включены правила, содержащие обработчики, исполняемые при загрузке данных.
- В информационную базу-Приемник загружается только один файл, который обрабатывается той же обработкой V8Exchan.epf.
Решаем конкретную задачу по переносу справочника
Предположим, что в вашей организации появилась необходимость перенести из рабочей базы головного офиса данные в новую базу на складе или в филиале. В учебном примере нас интересует перенос данных справочника Номенклатура из одной информационной базы в другую. Самая распространенная ситуация в любой производственной сфере. Во избежание особых «заморочек» возьмем вариант, при котором в конфигурации источник и приемник идентичны, учет ведется в типовой конфигурации «1С: ERPУправление Предприятием 2.0».
Обозначив все «вводные», разберем алгоритм действий пошагово, с помощью иллюстраций.
Подготовка описания метаданных
Теперь предстоит задействовать еще одну дополнительную внешнюю обработку MD80Exp.epf (MD83Exp.epf), которая есть в пакете дистрибутива конфигурации «Конвертация данных 2.0». С ее помощью извлекают информацию о структуре конфигураций источника и приемника данных. Она, в свою очередь, необходима для подготовки правил обмена.
Как мы помним, информация с описанием структуры метаданных конфигурации «1С: ERPУправление Предприятием, версия 2.1.8», содержится в XML-файле. Чтобы ее извлечь, следует запустить внешнюю обработку MD80Exp.epf, указать путь для XML-файла и нажать кнопку Выгрузить. Если какие-то объекты не нужны для выгрузки, надо просто снять флажки рядом с ними в настройках. Это увеличит скорость обработки. На скриншоте 3 показаны действия в окне настроек выгрузки описания структуры метаданных в файл.
По прошествии некоторого времени в нашем распоряжении будет XML-файл, содержащий описание метаданных конфигурации «1С: ERPУправление Предприятием, версия 2.1.8» в формате конфигурации «Конвертация данных 2.0».
Загрузка в информационную базу КД 2
Сформированных файл с описанием метаданных требуется загрузить в информационную базу конфигурации «Конвертация данных 2.0» для подготовки правил обмена.
Начинаем с запуска базы конфигурации КД2. В «Начало работы» выбираем папку «Стартовый помощник».
На панели интерфейса найдем кнопку Загрузка описания структуры конфигурации, с помощью которой открываем обработку Загрузка описания метаданных. В поле Имя файла выберем подготовленный нами перед этим файл, где находится описание структуры конфигурации. Установим метки перед задачами «Загрузить данные в новую конфигурацию» и «Выполнять загрузку структуры в одной транзакции». Отдадим команду системе Выполнить загрузку. После этого запустится обработка.
Где хранятся описания структуры метаданных в КД 2.0
В «Конвертации данных 2.0» предусмотрены места хранения описаний объектов и реквизитов объектов, и т. д. Все они находятся в разных справочниках:
- справочник Конфигурации— хранилище общей информации о конфигурации;
- справочник Объектыдля объектов метаданных, у него подчиненное положение по отношению к справочнику Конфигурации;
- справочник Свойства — реквизиты объектов и реквизиты табличных частей;
- справочник Значенияхранит значения перечислений и предопределенных элементов объектов метаданных конфигураций.
Все эти справочники не редактируются ручным способом.
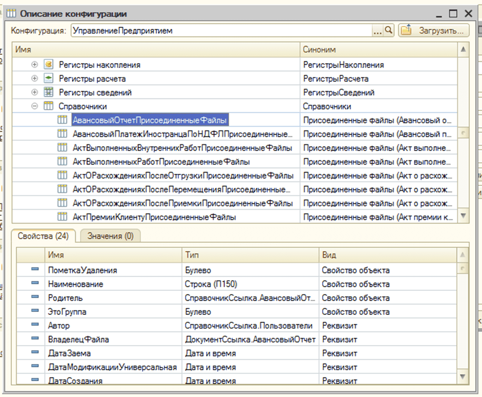
Чтобы просматривать структуру метаданных той или иной конфигурации, существует обработка Объекты метаданных конфигурации. Для ее запуска надо щелкнуть по кнопке Описание конфигурации. Она располагается на панели интерфейса. Перед нами открыто диалоговое окно конфигурации «УправлениеПредприятием» (скриншот 6).
В верхней части формы в виде дерева представлена структура метаданных:
- регистры накопления;
- регистры расчета;
- регистры сведений;
- справочники.
В табличной части на закладке Свойства показаны реквизиты, табличные части объектов метаданных.
В начале нашего учебного примера мы выбрали идентичные конфигурации в качестве источника и приемника. Поэтому для решения нашей задачи обмена понадобился один подготовительный этап создания правил обмена. Когда имеем дело с конфигурациями, разными по структуре, понадобится дважды проделать изложенные манипуляции. Для обеих конфигураций – участников обмена.
Процесс создания правил конвертации
Мы выполнили важную работу — получили описания метаданных конфигураций – участников обмена. Их всегда можно будет извлечь из хранилища, даже если доступ к источнику и приемнику отсутствует.
Для дальнейшей работы по подготовке правил обмена задействуется только КД 2.0.
Начнем с регистрации нового элемента справочника Конвертации в информационной базе. Он находится в меню Справочники. Открываем диалоговое окно «Конвертация: Создание» (скриншот 7). В нем надо выбрать конфигурации Источник и Приемник. Для нас они аналогичны – УправлениеПредприятием.
В поле «Дополнительно»:
- Имя файла правил обменаукажем путь к XML-файлу для выгрузки правил обмена.
- Наименование указываем УправлениеПредприятием – УправлениеПредприятием и нажимаем кнопку Сформировать.
Теперь надо открыть форму Настройка правил обмена. На панели интерфейса выбрать одноименную кнопку и нажать. Нас интересуют правила обмена УправлениеПредприятием --> УправлениеПредприятием.
Справочник Правила конвертации объектов поможет указать соответствия между объектами Приемника и Источника.
Затем нам надо указать соответствие свойству объекта источника или способ заполнения относительно каждого объекта реквизита и табличной части конфигурации Приемника. Это делается в справочнике Правила конвертации свойств, подчиненном элементам справочника Правила конвертации объектов. Надо открыть закладки Правила конвертации и Свойства в форме Настройка правил обмена.
Перед нами стоит задача корректно перегрузить справочник Номенклатура. Чтобы с ней справиться, следует создать правило конвертации для этого справочника и правила конвертации свойств по каждому реквизиту.
В сервисе конфигурации КД 2.0 это делается автоматически. С помощью пункта Синхронизация объектов подменю Обработки запускается обработка Автонастройка правил конвертации объектов. Процесс автоматической синхронизации запущен. Перед нами на скриншоте 8 виден результат, где перечислены все справочники в Источнике и Приемнике. По наименованию обработкой синхронизированы все объекты справочников. Теперь нам остается поставить галочку рядом со справочником Номенклатура, для которого будем создавать правила обмена.
Нажимаем кнопки Записать и Закрыть.
Теперь откроем диалоговое окно для настройки правил обмена (скриншот 9). В дереве Правила конвертации объектов мы видим новое правило Номенклатура со значком лупы. В нем содержится описание конвертации данных справочника Номенклатура конфигурации-источника в конфигурацию-приемник.
Следующее окно, в котором предстоит поработать, — Настройка правил конвертации свойств (Номенклатура).
Поставим галочку в задании Рекурсивно создавать правила конвертации, свойств и значений у подчиненных объектов. Данный флажок управляет технологией создания ПКС для не примитивных типов. То есть, если для реквизита ВладелецХарактеристики с типом СправочникСсылка.Вид создается ПКС, то автоматически создастся правило для конвертации объектов с типом СправочникСсылка.Вид.
В открытой форме конфигурация показывает список свойств объектов, которые можно сопоставить автоматически. Здесь есть свобода выбора: убрать флажки рядом с теми свойствами, для которых не надо создавать правила. Но в данном случае оставим всё, как есть, и нажмем на кнопку Записать.
Настраиваем правила конвертации свойств
После автоматической синхронизации нам остается только внести некоторые собственные коррективы.
В случае, когда загрузка данных ведется в «пустую» базу, то все объекты создаются вновь. В нашем учебном примере часть данных уже имеется. Мы хотим только обновить ряд реквизитов. Чтобы это сделать, следует задать принцип, по которому будет устанавливаться соответствие объектов. На закладке Конвертация свойств (слева) есть колонка Поиск табличной части. В ней надо установить флажки перед нужными объектами. После этого перед обработкой объекта алгоритм загрузки будет искать объект по значению реквизита приемника, указанного в правиле. Установим флажок на правилах конвертации свойств ЭтоГруппа и Код. Теперь элементы справочника Номенклатура при загрузке будут синхронизированы по группе и коду. Перед загрузкой будет проводиться поиск по группе и коду. Если элемент справочника найдется, он перезаписывается с новыми значениями реквизитов.
В случае отсутствия в колонке Поиск установленных флажков для справочника Номенклатура элемент при каждой загрузке будет создаваться заново. Такая ситуация чревата неприятностями. А именно: при ошибочном вторичном запуске загрузки происходит дублирование новых элементов. Причем, даже тогда, когда у справочника включена уникальность кодов и есть элементы с такими же кодами.
От простого к сложному
XML-документ имеет содержимое — текст. Каждый объект данных «1С: Предприятия» представляется как элемент XML-документа. Элемент, в свою очередь, может иметь подчиненные элементы или не иметь. В зависимости от их наличия типы значений могут быть простыми или сложными.
Рассмотрим реквизиты справочника Номенклатура. К простым типам с точки зрения представления в XML-файле относятся:
- Строка;
- Число;
- Дата;
- Булево;
- ДвоичныеДанные;
- УникальныйИдентификатор.
Для них задействуется простой механизм: значение реквизита Объекта-Источника = значение реквизита Объекта-Приемника.
Но как быть, если реквизит имеет ссылочный тип и ссылка не обязательно обнаруживается в базе-приемнике? Как, например, в нашем учебном примере реквизит ЕдиницаИзмеренияТНВЭД справочника Номенклатура. Очевидно, что в том случае, если ссылка не обнаружена, должен быть создан новый объект в базе-приемнике. Для этого нам нужно описать новое правило конвертации для справочника УпаковкиЕдиницыИзмерения, а потом указать в правиле конвертации свойств для реквизита ЕдиницаИзмеренияТНВЭД это правило как «Правило конвертации».
«Не так страшен черт, как его малюют». Описывать словами механизм сложно, но реализация его на деле проста. Мы уже создавали правила конвертации для справочника Номенклатура. Пойдем тем же путем и создадим новое правило конвертации объектов для справочника УпаковкиЕдиницыИзмерения. Наглядно все этапы отражены на скриншоте 12.
Назначим новое правило конвертации объектов для правила конвертации свойств УпаковкиЕдиницыИзмерения, открыв форму элементов справочника. Для этого два раза кликнуть мышью по нужной нам строчке в Правилах конвертации объектов.
Откроем еще раз окно для установления соответствия между объектами источника и приемника. Отметим галочками, какие правила конвертации объектов нам еще понадобится создать:
- НоменклатураПрисоединенныеФайлы;
- НомераГТД.
Запуск обработки Групповое создание правил конвертации свойств/значений (пункт Групповое создание правил конвертации свойств/значений подменю Обработки) подключит потоковое создание правил конвертации свойств. На скриншоте 15 открыта форма Групповое создание правил конвертации свойств/значений. В перечне элементов Справочники мы можем убрать галочку рядом с Номенклатура, для которой уже созданы правила конвертации свойств. Оставим только те, которые еще нужно создать.
На следующем скриншоте перед нами окно с созданными правилами конвертации. При этом правило конвертации реквизита СтавкаНДС обработка создала автоматически в процессе группового создания свойств.
Правило конвертации СтавкиНДС создано. Откроем форму Настройка правил конвертации значений (СтавкиНДС) на картинке 17. В нашем учебном примере Правило КЗ выглядит совсем просто: БезНДС — БезНДС.
Создание Правил выгрузки данных
Мы завершили установку соответствий объектов и реквизитов в базе-источнике и базе-приемнике. Но система должна видеть, какие конкретно объекты и каким образом предстоит выгружать. Другими словами, нам понадобится создание правил выгрузки данных.
Открываем последовательно форму Настройка правил обмена (скриншот 18) и в ней закладку Правила выгрузки данных: Создание.
Здесь заполняем строки:
- Объект выборки:СправочникСсылка.Номенклатура.
- Способ выборки: Стандартная выборка. Этот вариант предполагает, что выгрузятся все объекты справочника Номенклатура.
- Правила конвертации: Номенклатура.
Надо указать обработчик событий Перед обработкой и Имя обработчика: ПВД_ПередОбработкойПравила. Завершение редактирования подтверждаем нажатием кнопки ОК.
Нами закончена основная работа по редактированию правил обмена. Теперь надо приступать к решению главной задачи. Сначала напомним, что предстоит сделать: перенести все данные справочника Номенклатура. Если есть ссылки в элементах данного справочника на элементы других справочников, то они тоже выгрузятся.
Что хорошо в универсальной обработке V8Exchan.epf — повторно объекты выгружаться не будут, только единожды. Хотя, если требуется что-то выгружать неоднократно, необходимо настроить правила соответствующим образом.
Генерируем файл правил обмена
Открываем окно задач Сохранение правил обмена. Указываем Имя файла правил. Нажав на кнопку Сохранить, мы сохраняем правила в указанный XML-файл.
На заключительном этапе надо открыть базу-источник и запустить обработку V8Exchan.epf. Откроем окно МС: Универсальный обмен данными в формате XML. На закладке Выгрузка данных надо указать Имя файла правил на сервере. Сделать отметку рядом с задачей «Выгрузка в файл обмена». Отметить галочками, для кого созданы ПВД: Справочники, Номенклатура в табличной части, колонке Выгружаемые данные.
Чтобы выгрузка началась, надо подтвердить задачу. Процесс может продолжаться довольно долго, в зависимости от объема данных, скорости интернета. Когда он закончится, у нас будет новый XML-файл, подготовленный для загрузки в базу-приемник.
Процедура загрузки осуществляется также с помощью внешней обработки V8Exchan.epf. Нам надо ее запустить в базе-приемнике. Открыть окно и выбрать для работы закладку Загрузка данных. На картинке 21 рассмотрим, что надо отметить для выполнения загрузки.
Прежде всего, в строке Имя файла для загрузки на сервере выбрать файл, созданный выгрузкой ERP.
Указать, что нам не надо использовать автоматический режим для загрузки данных при открытии.
Проставить флажки рядом со всеми задачами:
- Загружать данные в режиме обмена.
- Записывать в информационную базу только измененные объекты.
- Объекты по ссылке загружать без пометки удаления.
- Оптимизированная запись объектов.
- Записывать регистры наборами записей.
Отдав команду на загрузку, подождем, пока миграция закончится.
Дальнейшая доработка правил обмена
Посмотрим, как быть, когда фирма расширилась. Помимо центрального офиса со складом открыла в пригороде офис, где менеджер принимает заказы на товары. Чтобы не было сбоев в работе всей фирмы, справочник Номенклатура в базе данных должен постоянно обновляться и заполняться актуальными данными, избавляясь от устаревших номенклатурных позиций. Если на складе при головном офисе какие-то позиции закончились, их надо вовремя пометить на удаление. При их повторном возвращении «в строй» флажок рядом с командой «Удалять» должен быть снят. Для реализации такого простого функционала справочник Номенклатура в структурном подразделении загружается каждую неделю.
Программист решает эту задачу синхронизации данных в разных подразделениях организации с помощью правил очистки данных в базе-приемнике в обработчике событий «Перед загрузкой». Пометки на удаление проставляются рядом с элементами справочника Номенклатура. Поскольку загружаемые элементы номенклатуры не имеют пометки на удаление, при синхронизации элемента справочника в момент загрузки пометка снимается. У тех элементов, которых нет в загружаемом файле, пометка об удалении остается.
Теперь нам надо открыть окно «Настройки правил обмена». Здесь предстоит редактировать элемент справочника Конвертации. А именно, УправлениеПредприятием --> УправлениеПредприятием. Для этого следует открыть окно на закладке Правила очистки данных: Создание (скриншот 22). В нем займемся созданием нового правила.
Выбираем нужный объект и способ:
- Объект выборки — СправочникСсылка.Номенклатура;
- Способ выборки – Стандартная выборка.
Код (имя) правила Номенклатура. При выполнении правила для всех элементов справочника Номенклатура будет поставлена пометка на удаление.
Внизу формы заполняем Имя обработчика: ПОД_ПередОбработкойПравила. В завершение нажимаем ОК.
В учебном примере фирма занимается реализацией товаров. Для оптимизации процесса устанавливается запрет на выгрузку услуг при обмене данными. Выгрузка не происходит, когда для элемента справочника Номенклатура реквизит Услуга стоит Истина.
Но в бизнес-плане организации основная концепция может измениться, и в структурном подразделении из пригорода понадобится прием заказов на услуги (упаковка, доставка и т. д.). Чтобы не вызывать лишний раз программиста для изменения правил, лучше сразу сделать опциональным контроль выгрузки.
Использование обработчиков и настройка параметров
В 1С, в том числе в конфигурации «Конвертация данных, 2.0», существует специальная структура параметров. Благодаря ей можно управлять данными при выполнении запроса. Параметры позволяют уменьшать количество статических запросов, делая более адаптивной и безопасной систему. В обработке V8Exchan.epf, начиная с версии 2.01, реализован механизм установки значений параметров.
Для редактирования параметров откроем форму элемента справочника Конвертация: УправлениеПредприятием — УправлениеПредприятием (скриншот 23). На картинке показана последовательность действий:
- Откроем закладку Параметры.
- Создадим новый элемент справочника Параметры, которому присвоим Имя параметра – ВыгружатьУслуги. Впоследствии к нему обращаются при написании программного кода в обработчиках, используя структуру Параметры. Оно видно в табличной части параметров, в форме обработки универсального обмена данными.
- В колонке Диалог проставить галочку. Теперь наш параметр при настройке выгрузки будет отражаться в диалоге.
- В колонке Тип значения мы заполняем Булево.
Для работы с параметрами в диалоге необходимо проставить галочку рядом со строкой Работа с параметрами в формате версии 2.01 в форме элемента справочника Конвертация: УправлениеПредприятием — УправлениеПредприятием.
От указания параметров плавно переходим к механизму обработчиков. Перед тем, как заняться этим самостоятельно, надо изучить все доступные в обработчиках переменные и способы их использования. Естественно, запомнить виды обработчиков, нюансы и особенности их вызова в алгоритмах обмена данными. Обо всем на эту тему рассказано в справке к конфигурации «Конвертация данных 2.0».
Кратко о сути механизма обработчиков: есть ключевые точки выполнения всех базовых алгоритмов выгрузки и загрузки данных. Разработчик пишет программный код при создании правил обмена, который затем обрабатывается в ключевых точках.
Откроем форму Правило выгрузки данных: Номенклатура (скриншот 24). На основной вкладке слева из перечня выбираем обработчик Перед выгрузкой. В строке Код(имя)правила открываем Номенклатура. В поле размещаем программный код:
Если Параметры.ВыгружатьУслуги = ЛОЖЬ И Объект.Услуга = ИСТИНА Тогда
Отказ = ИСТИНА;
КонецЕсли;
Заполняем нижнюю строчку с именем обработчика ПВД_Номенклатура_ПередВыгрузкойОбъекта и нажимаем на ОК.
В программном коде нами использованы переменные алгоритмов выгрузки данных:
- Структура Параметры- обращение к параметру ВыгружатьУслуги.
- Переменная Объектоткроет доступ к выгружаемому объекту.
- Переменная Отказдля контроля отказа от выгрузки текущего объекта.
У пользователя всегда остается возможность отмены выгрузки объекта благодаря тому, что обработчик исполняется непосредственно перед началом выгрузки.
В завершение проделанных нами важных манипуляций сохраняем правила обмена в файле.
После запуска базы-источника и открытия обработки V8Exchan.epf надо загрузить правила. Здесь указано, куда выгружать (в файл обмена), а также имя файла правил на сервере, имя файла данных на сервере.
Обратимся к закладке Параметры выгрузки. Открывшаяся таблица содержит строку ВыгружатьУслуги. Указанное значение «Да» говорит о том, что можно без редактирования правил обмена изменять настройки выгрузки.
При выгрузке данных из базы-источника, благодаря настройке обмена данными, можно осуществлять выборку информации по определенной связи (к примеру, группа).
Всё, что мы создали, сохраняем в настройках.
Подобрать готовый перенос данных 1С
На сайте MoscowSoft можете выбрать готовый перенос данных 1С для своей задачи переноса данных. Есть три удобных способа подбора переноса:
















































